sábado, março 14

Seu código travando em 2026 por falta de flexibilidade? O padrão de projeto Strategy é sua resposta. Desenvolver sistemas que se adaptam rapidamente a novas regras de negócio ou comportamentos é um desafio constante. Este artigo vai te mostrar como o Strategy simplifica essa tarefa, garantindo que suas aplicações sejam robustas e fáceis de manter, abrindo portas para inovações sem medo de quebrar tudo.

Como o Padrão de Projeto Strategy Garante Sistemas Flexíveis em 2026?

Pois é, o Strategy te livra de ter um código cheio de ifs e elses. Ele permite que você troque algoritmos em tempo de execução sem alterar a estrutura principal do seu sistema. Isso significa que novas funcionalidades podem ser adicionadas com muito mais facilidade.

Vamos combinar, essa é a chave para se manter competitivo. Se você precisa mudar uma regra de cálculo ou uma forma de processamento, com o Strategy, é só injetar uma nova estratégia. Seu sistema fica mais organizado e preparado para o futuro.

Em Destaque 2026

“O padrão de projeto Strategy é um padrão comportamental que permite definir uma família de algoritmos, encapsular cada um deles em classes separadas e torná-los intercambiáveis, possibilitando a escolha do comportamento de um objeto em tempo de execução sem alterar o código da classe que o utiliza.”

padrão de projeto strategy
Referência: www.devmedia.com.br

Padrão de Projeto Strategy: Dominando a Flexibilidade em 2026

No universo do desenvolvimento de software, a capacidade de adaptação é uma virtude. Em 2026, com a velocidade das mudanças tecnológicas, essa habilidade se torna ainda mais crucial. O Padrão de Projeto Strategy surge como um aliado poderoso nesse cenário, permitindo que você alterne entre diferentes comportamentos ou algoritmos de forma elegante e eficiente. Pense nele como um camaleão do código, capaz de mudar de cor conforme a necessidade, sem que a estrutura principal precise ser reescrita.

Este padrão é fundamental para quem busca escrever código mais limpo, testável e, acima de tudo, flexível. Ele resolve um problema comum: a proliferação de estruturas condicionais (if-else, switch-case) que tornam o código confuso e difícil de manter. Ao encapsular cada variação de comportamento em sua própria classe, o Strategy Pattern promove uma organização que facilita a adição de novas funcionalidades sem impactar as existentes.

Raio-X do Padrão Strategy
CaracterísticaDescrição
Propósito PrincipalDefinir uma família de algoritmos, encapsulá-los e torná-los intercambiáveis. Permite que o algoritmo varie independentemente dos clientes que o utilizam.
Componentes ChaveInterface Comum (Strategy), Estratégias Concretas (implementações da interface) e Contexto (classe que utiliza a Strategy).
Indicação de UsoQuando você tem múltiplas variações de um mesmo processo, precisa escolher uma delas em tempo de execução, ou quer evitar código condicional complexo.
BenefíciosFlexibilidade, extensibilidade, código mais limpo, melhor testabilidade e adesão a princípios SOLID, como o Aberto/Fechado.
Design Patterns Essenciais: Um Guia Completo para Iniciantes
Referência: www.thiengo.com.br

O que é o Padrão Strategy?

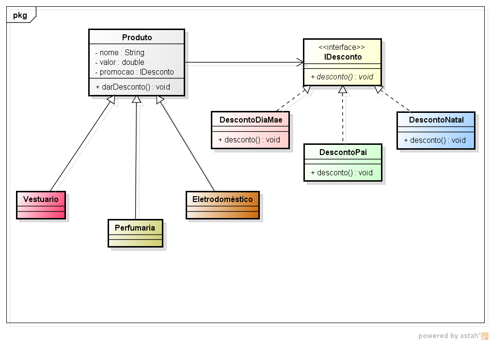
O Padrão Strategy, em sua essência, é um padrão comportamental que permite definir uma família de algoritmos, encapsular cada um deles e torná-los intercambiáveis. Isso significa que o algoritmo pode variar independentemente dos clientes que o utilizam. Ao invés de ter um bloco monolítico de código que tenta cobrir todas as possibilidades com condicionais, você isola cada possibilidade em uma classe separada, cada uma implementando uma interface comum. É uma forma de desacoplar o ‘como’ algo é feito do ‘o quê’ precisa ser feito.

Essa abordagem traz uma clareza imensa para o código. Quando você se depara com um trecho que utiliza o Strategy Pattern, a intenção fica clara: há diferentes maneiras de executar uma tarefa e o sistema escolhe a mais adequada. Isso facilita a compreensão, a manutenção e a evolução do software, pois novas estratégias podem ser adicionadas ou as existentes modificadas sem que o restante do sistema sofra grandes abalos.

Comparando Strategy e State Pattern: Qual Usar e Quando?
Referência: refactoring.guru

Como o Padrão Strategy Funciona?

O funcionamento do Padrão Strategy se baseia em três pilares principais: a Interface Comum (ou classe abstrata) que define o método a ser implementado por todas as estratégias; as Estratégias Concretas, que são as classes que implementam essa interface, cada uma contendo uma lógica de algoritmo específica; e a classe Contexto, que mantém uma referência a um objeto Strategy e delega a execução do método para essa estratégia. O cliente interage com o Contexto, que por sua vez utiliza a Strategy adequada para realizar a operação.

A mágica acontece na flexibilidade. A classe Contexto não precisa saber qual estratégia concreta está sendo usada. Ela apenas sabe que precisa chamar um método definido na interface. Em tempo de execução, você pode trocar a instância da Strategy que o Contexto utiliza, mudando assim o comportamento do sistema sem alterar o código do Contexto. Essa é a beleza da composição e do polimorfismo em ação, como bem ilustrado em demonstrações práticas de como aplicar o padrão em projetos. Veja a Teoria do Padrão Strategy para entender a fundo.

Refatorando Código Legado com Padrões de Projeto: O Guia Definitivo
Referência: growthcode.com.br

Exemplos Práticos do Padrão Strategy

O Padrão Strategy brilha em cenários onde a variação de comportamento é uma constante. Um exemplo clássico é um sistema de pagamentos, onde você pode ter diferentes métodos: cartão de crédito, boleto, Pix, carteira digital. Cada método é uma estratégia concreta. O Contexto seria o processador de pagamentos, que recebe a informação do método escolhido pelo usuário e delega a execução para a estratégia correspondente. Outros casos comuns incluem o cálculo de frete em e-commerces (com diferentes transportadoras e políticas de preço), filtros de imagem em aplicativos de edição, ou até mesmo a forma de validação de dados em um formulário.

A aplicabilidade é vasta. Podemos pensar em estratégias para ordenação de dados, compressão de arquivos, geração de relatórios, autenticação de usuários, e muito mais. A chave é identificar um processo que possui múltiplas variações de execução e que se beneficiaria de ser isolado e intercambiável. A facilidade de adicionar novas formas de pagamento ou atualizar regras de frete, por exemplo, é um ganho imensurável em manutenibilidade. Exemplos práticos de Design Patterns frequentemente incluem esses casos de uso.

Implementando o Padrão Strategy em Python: Um Tutorial Passo a Passo
Referência: ivanqueiroz.dev

Vantagens e Benefícios do Padrão Strategy

As vantagens de adotar o Padrão Strategy são significativas para a saúde do seu projeto. Primeiramente, ele promove um código mais limpo e organizado, eliminando a necessidade de extensas estruturas condicionais que se tornam um pesadelo de manutenção. Isso leva a uma maior legibilidade, pois cada algoritmo está isolado e com um propósito claro. Além disso, a flexibilidade é inegável; você pode introduzir novos comportamentos ou modificar os existentes sem alterar as classes que os utilizam, o que é um dos pilares do Princípio Aberto/Fechado.

Outro benefício crucial é a testabilidade. Como cada estratégia é uma classe independente, você pode testá-la isoladamente com muito mais facilidade do que testaria um bloco de código complexo dentro de um condicional. Isso resulta em um sistema mais robusto e confiável. A reutilização de código também é favorecida, pois estratégias bem definidas podem ser aplicadas em diferentes partes do sistema ou até mesmo em outros projetos. O uso de Benefícios dos Princípios SOLID com Strategy é um atestado disso.

padrão de projeto strategy
Referência: andrergomes.wordpress.com

Implementando o Padrão Strategy em Diferentes Linguagens

A beleza do Padrão Strategy reside em sua natureza agnóstica à linguagem. Embora a sintaxe possa variar, o conceito fundamental permanece o mesmo. Em linguagens orientadas a objetos como Java, você pode definir uma interface para o Strategy e classes concretas que a implementam, com a classe Contexto mantendo uma referência a essa interface. A Aplicação do Padrão Strategy em Java, por exemplo, em um sistema de pagamento, demonstra como essa troca de comportamentos pode ser feita de maneira fluida.

Em PHP, a implementação também segue a mesma linha, utilizando interfaces e classes. A capacidade de definir e trocar estratégias em tempo de execução é um recurso poderoso. A Implementação do Padrão Strategy com PHP oferece um guia prático para desenvolvedores que trabalham com essa linguagem. O importante é sempre focar na separação de responsabilidades e na comunicação clara entre o Contexto e suas Estratégias.

Design Patterns Essenciais: Um Guia Completo para Iniciantes
Referência: www.labies.uff.br

Padrão Strategy vs. Padrão State: Entenda as Diferenças

É comum haver uma certa confusão entre o Padrão Strategy e o Padrão State, pois ambos lidam com a mudança de comportamento. A diferença crucial está na intenção. O Padrão Strategy foca em trocar algoritmos. O objeto tem um comportamento que pode ser escolhido entre várias opções, e essa escolha é feita explicitamente pelo cliente ou pelo próprio contexto, muitas vezes em tempo de execução, para realizar uma tarefa específica. Pense em diferentes formas de calcular um imposto.

Já o Padrão State foca em mudar o comportamento do objeto com base em seu estado interno. O objeto muda sua aparência e seu comportamento conforme seu estado interno muda, e essa transição é automática. O objeto em si é quem gerencia a mudança de estado e, consequentemente, de comportamento. Um exemplo seria um player de música que muda seu comportamento (play, pause, stop) dependendo se está ‘Tocando’ ou ‘Pausado’. Ambos são poderosos, mas servem a propósitos distintos.

Comparando Strategy e State Pattern: Qual Usar e Quando?
Referência: dev.to

Princípios SOLID e a Aplicação do Padrão Strategy

O Padrão Strategy é um excelente aliado na aplicação dos princípios SOLID, especialmente o Princípio Aberto/Fechado (Open/Closed Principle). Este princípio dita que entidades de software (classes, módulos, funções) devem ser abertas para extensão, mas fechadas para modificação. Com o Strategy Pattern, você pode adicionar novas estratégias (extensão) sem precisar alterar a classe Contexto existente (fechada para modificação). Isso minimiza o risco de introduzir bugs em partes já testadas do sistema.

Além disso, ele favorece o Princípio da Responsabilidade Única (Single Responsibility Principle), pois cada classe Strategy é responsável por um único algoritmo. Isso torna o código mais modular e fácil de entender. A aplicação dos princípios SOLID com Strategy não é apenas uma boa prática, é um caminho para construir software mais resiliente e sustentável a longo prazo.

Implementando o Padrão Strategy em Python: Um Tutorial Passo a Passo
Referência: www.objective.com.br

Dicas para Refatorar Código com o Padrão Strategy

Ao se deparar com um código repleto de `if-else` ou `switch-case` para determinar qual ação executar, é um forte indicativo de que o Padrão Strategy pode ser aplicado. O primeiro passo é identificar o bloco de código que está se repetindo ou variando. Em seguida, crie uma interface comum que defina o método principal dessa operação. Cada variação do código condicional se tornará uma classe concreta que implementa essa interface.

A classe que antes continha a lógica condicional se tornará o Contexto. Ela passará a ter uma propriedade que armazena uma instância da interface Strategy e um método para definir qual Strategy usar. O método que antes continha os condicionais agora apenas chamará o método da Strategy encapsulada. Lembre-se de que a troca de estratégias pode ser feita em tempo de construção do objeto ou através de um método setter no Contexto. Refatorar código com o Padrão Strategy exige um olhar analítico, mas os ganhos em clareza e manutenção são enormes.

SOLID Principles na Prática: Como o Strategy Ajuda na Manutenção
Referência: medium.com

Padrão Strategy em 2026: Um Investimento em Flexibilidade

Em 2026, a agilidade no desenvolvimento de software não é um luxo, é uma necessidade. O Padrão de Projeto Strategy oferece uma solução elegante e robusta para um dos maiores desafios do desenvolvimento: a gestão da complexidade e a adaptação a mudanças. Ao permitir que algoritmos e comportamentos sejam facilmente trocados e estendidos, ele capacita suas equipes a entregar software mais flexível, manutenível e preparado para o futuro.

Dominar o Padrão Strategy significa escrever código que não só funciona hoje, mas que também é mais fácil de evoluir amanhã. É um investimento direto na qualidade e na longevidade dos seus projetos. Se você busca reduzir a complexidade, aumentar a testabilidade e abraçar a mudança com confiança, o Strategy Pattern é, sem dúvida, uma ferramenta indispensável no seu arsenal de desenvolvimento.

Dicas Extras

  • Atenção à Interface: Defina uma interface clara para suas estratégias. Isso garante que qualquer nova estratégia possa ser plugada sem problemas.
  • Evite Condicionais Excessivos: O padrão Strategy é um aliado poderoso contra o famoso ‘if/else’ aninhado. Use-o para simplificar seu código.
  • Nomeação Clara: Dê nomes que descrevam a ação da estratégia. Facilita muito a leitura e manutenção do código.
  • Teste Cada Estratégia: Certifique-se de que cada estratégia funciona isoladamente. Isso evita surpresas quando integradas ao contexto.

Dúvidas Frequentes

O que é o Padrão Strategy?

É um padrão de projeto comportamental que permite definir uma família de algoritmos, encapsular cada um deles e torná-los intercambiáveis. Isso significa que o algoritmo pode variar independentemente dos clientes que o utilizam.

Quando devo usar o Padrão Strategy?

Use o Strategy quando você tiver várias variantes de um algoritmo e precisar escolher uma delas em tempo de execução. É ideal para cenários como diferentes métodos de pagamento ou cálculo de frete. Ajuda a evitar muitos condicionais no código.

Qual a diferença entre Strategy e State Pattern?

Embora ambos lidem com mudanças de comportamento, o Strategy foca em tornar algoritmos intercambiáveis, enquanto o State Pattern foca em mudar o comportamento de um objeto com base em seu estado interno. Ambos são úteis para refatorar código legado.

Conclusão

Dominar o Padrão Strategy é um passo crucial para quem busca escrever código mais flexível e manutenível. Ao aplicar este padrão, você estará mais preparado para os desafios de 2026, onde a adaptabilidade é a chave. Explore mais sobre Design Patterns Essenciais: Um Guia Completo para Iniciantes e como o Strategy pode ser um pilar para seus projetos.

Amou? Salve ou Envie para sua Amiga!

Eu sou Clovis Duarte, e a minha missão no Helabs é desvendar o universo da tecnologia, transformando o complexo em acessível. Como autor e entusiasta, dedico-me a explorar as fronteiras do Hardware — desde a otimização de Processadores e a escolha de componentes para Computadores de alta performance, até a análise de tendências como a computação neuromórfica. No campo do desenvolvimento, mergulho fundo em Programação e Hospedagem, oferecendo guias definitivos sobre React, engenharia de dados com dbt e segurança cibernética, como o Bug Bounty. Seja para entender um termo técnico no Glossário ou para explorar Diversos tópicos que moldam o futuro digital, meu foco é sempre fornecer o conhecimento prático e aprofundado que você precisa para dominar a tecnologia.

Aproveite para comentar este post aqui em baixo ↓↓: