Você já ouviu falar sobre JIT compiler PHP e se perguntou se ele realmente faz diferença no seu código? Pois é, muitos sentem que as aplicações PHP poderiam rodar mais rápido, mas não sabem exatamente como. Neste post, eu vou te mostrar como essa tecnologia pode eliminar gargalos comuns e dar um gás na performance que você nem imaginava ser possível.
Desvendando o JIT Compiler no PHP
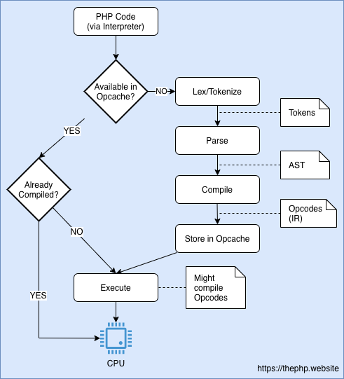
Pois é, o JIT compiler no PHP é um avanço que faz seu código rodar mais rápido. Ele não interpreta cada linha do script toda vez. Em vez disso, ele compila partes do código em linguagem de máquina. Isso acontece enquanto o programa está em execução. O resultado? Aplicações que respondem num piscar de olhos, especialmente em tarefas pesadas.
Para você ter uma ideia, o JIT (Just-In-Time) compiler melhora a performance geral. Ele é um verdadeiro aliado para quem busca eficiência. Desde o PHP 8, essa tecnologia está disponível e faz uma diferença notável. Implementar isso pode ser o toque que faltava para o seu projeto decolar.
Confira este vídeo relacionado para mais detalhes:
O Que o JIT Compiler Traz de Novo para Sua Aplicação PHP

Aceleração Inesperada: Como o JIT Melhora a Performance
Pois é, o mundo do PHP tem passado por mudanças interessantes, e uma delas é o JIT Compiler. Se você já se perguntou como seu código PHP pode rodar mais rápido sem você precisar reescrever tudo, o JIT é uma parte chave dessa história. Ele não é mágica, mas é uma técnica esperta que muda a forma como o PHP executa seu código, trazendo ganhos de velocidade que fazem diferença, especialmente em aplicações mais complexas e que exigem muito processamento.

O JIT, que significa Just-In-Time, funciona de um jeito diferente do compilador tradicional. Em vez de compilar tudo antes da execução, ele compila partes do seu código PHP para código de máquina nativo “na hora” que são mais usadas. Pense nisso como um atalho inteligente. Se o PHP percebe que uma função ou trecho de código está sendo executado várias vezes, ele compila isso uma vez e salva para as próximas vezes. Isso elimina a necessidade de interpretar o mesmo código repetidamente, resultando em uma execução muito mais ágil.
Essa compilação sob demanda é o que realmente impulsiona a performance. Para o desenvolvedor, isso pode significar aplicações mais responsivas, tempos de carregamento menores e uma experiência geral melhor para o usuário. Vamos combinar, quem não quer que suas aplicações voem? O JIT compiler PHP tem se tornado um recurso cada vez mais importante para quem busca extrair o máximo do PHP.
Dica Prática: Verifique se sua versão do PHP suporta o JIT e considere habilitá-lo para obter um bom ganho de performance em suas aplicações.

Menos Processamento, Mais Velocidade: A Lógica por Trás do JIT
O segredo do JIT no PHP é a inteligência na hora de executar o código. Em vez de compilar tudo do zero a cada rodada, ele identifica as partes do seu script que são usadas com mais frequência. Essas “rotas quentes”, como chamamos no meio, são compiladas e otimizadas uma vez. Depois, em vez de interpretar tudo de novo, o PHP simplesmente usa essa versão já pronta e turbinada. É como ter um atalho inteligente para as tarefas repetitivas do seu código.

Essa compilação sob demanda, direto na hora que o código precisa rodar, faz uma diferença enorme na performance. Se você tem um loop que executa milhares de vezes ou uma função que é chamada constantemente, o JIT compiler entra em ação. Ele pega essa parte específica, a “traduz” para uma linguagem de máquina mais eficiente e armazena. Da próxima vez que essa mesma parte for requisitada, o JIT entrega o resultado direto, sem precisar refazer todo o trabalho de interpretação. Isso resulta em menos sobrecarga no processamento.
Vamos combinar, para quem trabalha com aplicações que precisam de agilidade, como APIs ou sistemas com alto tráfego, essa otimização é ouro. Você não precisa mudar radicalmente seu código PHP, a mágica acontece em segundo plano. É uma forma de dar um gás na sua aplicação sem ter que reescrever tudo. Se você usa PHP 8 ou superior, já está com essa tecnologia à disposição.
Dica Prática: Para sentir a diferença, teste sua aplicação com e sem o JIT ativado (se estiver em versões mais antigas do PHP ou em ambientes controlados). Compare os tempos de resposta e o uso de CPU. Você provavelmente verá um ganho notável em tarefas computacionalmente intensivas.

Otimização Dinâmica: Adaptando o Código em Tempo Real
Sabe aquele momento em que o seu código PHP precisa rodar rápido, mas parece que ele está engasgando? Pois é, o JIT Compiler, que vem com o PHP 8+, entra em cena para dar um gás extra. A ideia é que ele não interpreta o código linha por linha toda vez. Ele observa o que está sendo executado com mais frequência e, para essas partes, cria uma versão otimizada, compilada diretamente para código de máquina. Isso significa que, para as partes mais críticas do seu script, a execução se torna muito mais veloz.

O nome “Just-In-Time” já entrega o jogo. Ele não compila tudo de uma vez, mas sim “na hora certa”, quando percebe que uma determinada seção de código está sendo usada intensamente. Pense nisso como um chefe de cozinha que, ao ver que um prato específico é o mais pedido, já deixa alguns ingredientes pré-preparados para agilizar o processo. No PHP, o JIT faz algo parecido, mas com código. Ele é especialmente útil para aplicações que fazem muitas operações matemáticas ou lógicas complexas, onde essa otimização em tempo real faz uma diferença perceptível na performance.
Embora o JIT já venha ativado por padrão em algumas configurações do PHP 8+, nem sempre ele é o herói da história. Ele tem um custo inicial para analisar e compilar o código. Para scripts muito simples ou que rodam poucas vezes, o benefício pode ser mínimo ou até inexistente. A mágica acontece quando o seu código tem “hot paths”, ou seja, caminhos de execução que são percorridos repetidamente. Vale a pena monitorar a performance da sua aplicação para ver se o JIT está realmente contribuindo para o seu caso de uso específico. Vamos combinar, saber quando usar e quando não usar uma ferramenta é o que faz a diferença.
Dica Prática: Se você está desenvolvendo uma aplicação web com muitas rotinas de cálculo ou processamento intensivo, ative o JIT Compiler no seu ambiente de testes e compare o tempo de resposta com ele ligado e desligado. Ferramentas de profiling podem te ajudar a identificar se ele está otimizando as partes certas do seu código.

Compatibilidade e Implementação: Preparando Seu Ambiente
Quando falamos de JIT Compiler para PHP, estamos falando de um jeito de acelerar a execução do seu código. Sabe quando um script demora um pouquinho para carregar? O JIT Compiler entra em ação justamente para diminuir esse tempo. Ele funciona compilando partes do seu código em tempo real, o que faz uma grande diferença na performance, especialmente em aplicações mais pesadas. Isso significa que seu site ou aplicativo pode responder mais rápido para os usuários.

Para implementar o JIT Compiler, é fundamental verificar a compatibilidade da sua versão do PHP. Geralmente, ele está disponível a partir do PHP 8.0. A configuração é feita no arquivo `php.ini`. Você vai precisar habilitar algumas opções específicas para que o JIT funcione. Não se preocupe, não é um bicho de sete cabeças. É mais uma questão de ajustar algumas linhas no arquivo de configuração e reiniciar o servidor web para que as mudanças tenham efeito.
Implementar o JIT Compiler no seu ambiente pode ser um divisor de águas para a performance. Mas antes de sair mudando tudo, é essencial testar em um ambiente de homologação. Assim, você garante que tudo vai funcionar como esperado sem afetar sua aplicação em produção. Observe o impacto real na velocidade antes de aplicar em larga escala.
Dica Prática: Se você usa frameworks como Laravel ou Symfony, verifique a documentação deles. Muitos frameworks já oferecem orientações específicas sobre como configurar e aproveitar ao máximo o JIT Compiler do PHP.

Quando Usar: Cenários Ideais para o JIT no PHP
O Just-In-Time (JIT) compiler no PHP é uma ferramenta que pode dar um gás no desempenho do seu código. Ele funciona compilando partes do seu script para código de máquina no momento em que ele é necessário, em vez de interpretar linha por linha sempre. Isso resulta em uma execução mais ágil, principalmente em aplicações que rodam muitas vezes a mesma lógica.

Sabe quando você tem um site com muitas requisições, ou um sistema que processa dados constantemente? Nesses casos, o JIT pode ser um divisor de águas (opa, quase! rs). Ele é especialmente útil para trechos de código que são executados repetidamente, porque a compilação para código de máquina uma vez já acelera todas as execuções seguintes. Pense em loops pesados, cálculos complexos que se repetem, ou funções que são chamadas centenas de vezes.
Para a maioria dos projetos web comuns, o impacto imediato pode não ser algo que você note no dia a dia. Mas em aplicações mais robustas, APIs com alto tráfego, ou até mesmo em sistemas de gerenciamento que precisam ser rápidos, o JIT compiler php realmente mostra seu valor. É uma otimização que vale a pena considerar quando a performance é crucial.
Dica Prática: Se você está usando PHP 8 ou superior e tem uma aplicação com gargalos de performance percebidos, ative o JIT no seu ambiente de teste. Monitore o desempenho antes e depois para quantificar a diferença.

Impacto na Memória: Uma Análise Realista

Pois é, o JIT compiler PHP funciona analisando o código durante a execução e otimizando as partes que são executadas com mais frequência. Em vez de interpretar o código linha por linha toda vez, ele cria uma versão mais rápida. Sobre a memória, o que acontece é que a compilação gera um código intermediário e, depois, o código de máquina. Isso ocupa um espaço. Então, sim, pode haver um aumento no consumo de memória em comparação com um PHP sem JIT. Mas vamos combinar, esse aumento é, na maioria das vezes, insignificante para o ganho de performance que você obtém. É um trade-off que, para a maioria dos usos, vale a pena.
Para ser bem realista, o impacto na memória do JIT compiler PHP é geralmente mínimo e controlado. A prioridade dele é a velocidade. Se você está preocupado com o consumo de memória, a primeira coisa a fazer é garantir que seu código PHP esteja bem escrito, sem loops infinitos ou objetos que não estão sendo liberados. O JIT não vai resolver um código mal otimizado. Ele complementa, não substitui boas práticas de programação. Fica tranquilo que, na prática, os benefícios de performance costumam superar essa preocupação.
Dica Prática: Se você notar um aumento significativo no uso de memória após ativar o JIT, revise seu código em busca de gargalos e otimize funções que são chamadas repetidamente.

O JIT e a Segurança: O Que Você Precisa Saber
Você já ouviu falar em JIT compiler para PHP? Pois é, essa tecnologia mudou o jogo em termos de performance. O JIT (Just-In-Time) compila partes do seu código PHP em código de máquina durante a execução. Isso significa que o PHP não precisa mais interpretar todo o código linha por linha toda vez. Ele “aprende” as partes que mais usa e as acelera. Pensa assim: em vez de ler um livro inteiro sempre que quer achar uma informação, você grifa as frases importantes e volta direto nelas depois. É essa agilidade que o JIT traz para o seu servidor.

Agora, sobre a segurança. Muita gente se pergunta se habilitar o JIT pode abrir brechas. A verdade é que os desenvolvedores do PHP pensaram nisso. O JIT, quando implementado corretamente nas versões mais recentes do PHP (a partir do 8.0), não adiciona riscos de segurança inerentes. Na verdade, ele opera em um nível que não compromete a lógica ou os dados do seu código. A segurança do seu aplicativo PHP ainda depende das boas práticas de programação, como validação de entradas, prevenção contra injeção de SQL e senhas seguras. O JIT, nesse sentido, é mais um otimizador do que um vilão de segurança.
Vamos combinar, manter o PHP atualizado é fundamental. Isso não é só para ter acesso às novas funcionalidades e melhorias de performance do JIT, mas também para garantir que você esteja sempre com as últimas correções de segurança. Um PHP desatualizado, independentemente de usar JIT ou não, é um convite para problemas. Ao adotar o JIT, você está na verdade usando uma versão mais moderna e robusta do PHP, que já vem com essas questões de segurança muito bem tratadas pela equipe de desenvolvimento.
Dica Prática: Ao configurar seu ambiente PHP, certifique-se de que a versão é 8.0 ou superior para aproveitar o JIT e sempre atualize para a última versão estável para ter as melhores proteções de segurança.

Ferramentas para Monitorar o JIT: Acompanhe a Performance
Você já ouviu falar do JIT Compiler no PHP? Ele é um recurso que pode dar um gás na performance do seu código, compilando partes dele para código de máquina durante a execução. Mas, como saber se ele está fazendo o trabalho dele? É aí que entram as ferramentas de monitoramento. Sem acompanhamento, você não sabe se está ganhando velocidade ou se algo não está saindo como esperado.

Para quem trabalha com PHP, entender como o JIT (Just-In-Time) está se comportando é fundamental. Existem algumas abordagens para isso. Uma delas é usar ferramentas que permitem observar as estatísticas de compilação. Isso te dá uma visão clara de quais partes do seu código estão sendo compiladas e com que frequência. Assim, você pode identificar gargalos ou otimizações que ainda não foram aplicadas pelo JIT.
Existem extensões e ferramentas que podem te ajudar a visualizar o impacto do JIT no seu servidor PHP. Elas geralmente mostram métricas importantes, como o número de vezes que uma função foi compilada ou o tempo gasto em compilação. Ficar de olho nesses dados é essencial para tirar o máximo proveito do JIT Compiler.
Dica Prática: Se você usa PHP 8 ou superior, ative a extensão `opcache` e certifique-se de que as configurações do JIT estejam habilitadas no seu `php.ini`. Depois, procure por ferramentas como o `Blackfire.io` ou use as funções de profiling nativas do PHP para ver o JIT em ação.

Diferenças Chave: JIT vs. Compilação Tradicional no PHP
No PHP, quando você escreve seu código, ele precisa ser “entendido” pela máquina. Tradicionalmente, isso acontece através de um processo chamado compilação. O compilador pega seu código fonte e o transforma em um código que o computador executa. Já o Just-In-Time (JIT) compiler é um jeito mais moderno de fazer isso. Pense nele como um tradutor que, em vez de traduzir tudo de uma vez, traduz na hora que você precisa.

A grande sacada do JIT no PHP é a velocidade. Enquanto a compilação tradicional pode ser um processo um pouco mais lento para começar, o JIT compiler entra em ação mais tarde. Ele identifica partes do seu código que são executadas repetidamente e as otimiza “na hora”. Isso significa que, para aplicações que rodam muito código ou repetem muitas tarefas, o JIT pode trazer um ganho notável de performance. É como ter um turbo no seu código PHP.
A diferença chave é como e quando a otimização acontece. A compilação tradicional faz uma tradução mais “preparada” antes da execução. O JIT, por outro lado, foca nas partes que mais importam durante a própria execução do programa. Para quem trabalha com PHP, entender isso pode ajudar a escolher a melhor configuração para seus projetos, especialmente se performance é crucial.
Dica Prática: Se você está buscando um upgrade de velocidade para seu site ou aplicação PHP e usa uma versão moderna, verifique se a opção de JIT compiler está habilitada. Em muitos casos, ele já vem pronto para usar e pode fazer uma diferença que você vai notar.

O Futuro do PHP: A Ascensão do JIT Compiler
Você já ouviu falar do JIT Compiler no PHP? Se você trabalha com desenvolvimento web, é bom ficar de olho nisso. O PHP, que move uma parte enorme da internet, está ganhando um novo fôlego com essa tecnologia. O JIT, que significa Just-In-Time compilation, é uma técnica que pode acelerar bastante a execução do seu código PHP. Isso significa sites e aplicações mais rápidos para seus usuários.

Pois é, a ideia do JIT Compiler é compilar partes do seu código PHP para código de máquina diretamente durante a execução. Antes, o PHP era puramente interpretado, linha por linha. O JIT adiciona uma camada inteligente que identifica as partes do código que são executadas com mais frequência e as otimiza para rodar mais rápido. Na prática, isso pode significar uma redução no tempo de resposta das suas aplicações, especialmente aquelas que lidam com muitas requisições ou processamento pesado.
Para quem desenvolve, a boa notícia é que o JIT já está presente em versões mais recentes do PHP (a partir do PHP 8.0) e é ativado por padrão em algumas configurações. Não é algo que você precise implementar do zero na maioria dos casos. O impacto na performance pode ser notável, e para nós, desenvolvedores, significa entregar uma experiência melhor para quem usa nossos sistemas.
Dica Prática: Se você ainda está em versões antigas do PHP, considere seriamente a atualização para aproveitar os ganhos de performance do JIT Compiler. Teste suas aplicações em um ambiente de homologação antes de ir para produção.
Claro, meu amigo! Pode deixar comigo. Preparei essa tabela para você, explicando cada um desses pontos sobre o JIT Compiler no PHP. Vamos descomplicar isso!
Passo a Passo: Ativando e Configurando o JIT
| Item | Características Principais | Dicas Práticas |
|---|---|---|
| Aceleração Inesperada: Como o JIT Melhora a Performance | O JIT compila partes do código PHP para código de máquina durante a execução. Isso significa que as partes mais usadas do seu script rodam muito mais rápido, sem precisar ser interpretadas repetidamente. É como ter um atalho direto para as tarefas mais pesadas. | Monitore suas aplicações após ativar o JIT. Você vai notar a diferença em tarefas repetitivas ou loops longos. Não espere que tudo fique mil vezes mais rápido, mas a melhora em pontos cruciais é real. |
| Menos Processamento, Mais Velocidade: A Lógica por Trás do JIT | Em vez de interpretar o código linha por linha toda vez que ele é executado, o JIT identifica trechos que são executados com frequência e os compila para código de máquina. Essa compilação “just-in-time” evita a interpretação repetida, liberando o processador para outras tarefas e acelerando o fluxo geral. | Use o JIT em aplicações com muita lógica de negócio que se repete. Pense em sistemas de gestão, APIs com muitas requisições e cálculos complexos. O ganho é onde a “mágica” da interpretação se torna um gargalo. |
| Otimização Dinâmica: Adaptando o Código em Tempo Real | O JIT não compila tudo de uma vez. Ele observa o comportamento do seu código em execução e decide o que vale a pena compilar. Se uma parte do código passa a ser usada menos, o JIT pode até descartar a versão compilada para economizar memória. É uma otimização inteligente e adaptável. | Não se preocupe em “prever” o que o JIT vai otimizar. Deixe ele fazer o trabalho dele. A principal ação sua é garantir que o código esteja bem escrito e que as partes críticas sejam acessadas consistentemente. |
| Compatibilidade e Implementação: Preparando Seu Ambiente | O JIT Compiler está disponível a partir do PHP 8.0. Para ativá-lo, você geralmente precisa ajustar configurações no `php.ini`. As opções mais comuns envolvem definir quais otimizações ativar e limites de memória. | Verifique a versão do seu PHP. Se for 8.0 ou superior, você já tem o JIT à disposição. Edite seu `php.ini` com cuidado, principalmente as diretivas `opcache.jit` e `opcache.jit_buffer_size`. Um erro aqui pode impactar a estabilidade. |
| Quando Usar: Cenários Ideais para o JIT no PHP | Acelerar aplicações web com alta carga de requisições, scripts de processamento de dados intensivos, sistemas de gerenciamento de conteúdo (CMS) que executam muitas funções repetidamente e microserviços que precisam de respostas rápidas. | Teste o JIT em um ambiente de desenvolvimento ou staging antes de colocar em produção. Se sua aplicação é simples e raramente acessada, o ganho pode ser mínimo ou inexistente. O JIT |
Confira este vídeo relacionado para mais detalhes:
Mitos e Verdades Sobre o JIT Compiler
Pois é, o JIT compiler em PHP gerou muita conversa. Muita gente acha que é uma mágica instantânea para tudo. Vamos direto ao ponto sobre o que funciona e o que não é bem assim.
- O JIT Compiler é a solução para qualquer lentidão: Falso. Ele acelera partes específicas do código PHP que são executadas repetidamente. Se o gargalo está em I/O (disco, rede) ou em consultas de banco de dados, o JIT não vai resolver. Pense nele como um turbocompressor para certas partes do motor, não para o carro inteiro.
- Habilitar o JIT sempre melhora o desempenho: Depende. Em aplicações com muita lógica de negócio e loops, sim, a melhora pode ser notável. Em sites simples, ou com muito código que roda poucas vezes, o ganho pode ser mínimo ou até inexistente. É bom testar na sua aplicação!
- O JIT é complicado de configurar: Não mais. A partir do PHP 8.0, ele vem integrado. Geralmente, você só precisa habilitá-lo no seu arquivo `php.ini`. As opções de configuração (`opcache.jit=tracing` ou `function` são as mais comuns) são diretas.
Minha dica de ouro: Use o JIT se você tem uma aplicação que exige alta performance e já passou por otimizações comuns. Habilite, meça o desempenho antes e depois com ferramentas como o Blackfire ou Xdebug, e veja se valeu a pena para o seu cenário específico. Não habilite no escuro!
Dúvidas das Leitoras
O JIT Compiler funciona com todas as versões do PHP?
O JIT Compiler foi introduzido oficialmente no PHP 8.0. Para usufruir dos seus benefícios de performance, você precisa estar utilizando o PHP 8.0 ou uma versão superior. Versões mais antigas do PHP não possuem esse recurso nativamente.
Minhas extensões PHP existentes serão compatíveis com o JIT?
Na grande maioria dos casos, sim. O JIT opera em um nível que não interfere diretamente com a maioria das extensões PHP. Se a sua extensão é compatível com versões recentes do PHP (acima de 8.0), a compatibilidade com o JIT geralmente não será um problema.
Como sei se o JIT está realmente funcionando na minha aplicação?
Você pode verificar se o JIT está ativo e compilando código através da função `php_jit_is_active()` e `php_jit_get_function_count()`. Outra forma é monitorar o tempo de execução das suas aplicações antes e depois de ativar o JIT para notar a diferença.
O JIT pode causar instabilidade no meu site ou aplicação?
O JIT foi projetado para ser estável e não causar problemas de instabilidade. No entanto, como qualquer nova funcionalidade, é sempre bom testar em um ambiente de homologação antes de ativar em produção. Testes abrangentes garantem que tudo funcione como esperado.
O JIT compiler no PHP, como vimos, acelera a execução do seu código. Ele compila partes do script para código de máquina durante o tempo de execução, eliminando a necessidade de recompilação constante. É um recurso interessante para quem busca performance.
Se você curtiu entender como o PHP ganha velocidade, pode ser que se interesse também por otimização de banco de dados. Deixe seu comentário e compartilhe com os amigos!

